offer review trigger price (ORTP)
Panelists at a recent NECA webinar discussed the highs and lows of working to refine offer review trigger prices for offshore wind and storage resources.
The New England States Committee on Electricity (NESCOE) presented its “Advancing the Vision” report to the NEPOOL Participants Committee.
FERC accepted parts of the ISO-NE and NEPOOL “jump ball” filing on offer review trigger price values in a ruling issued late Monday.
ISO-NE and NEPOOL jointly filed updated offer review trigger price values with FERC under their “jump ball” provision.
NEPOOL's Participants Committee acted on modified proposals for ORTPs used for Forward Capacity Market parameters in the 2025/26 capacity commitment period.
FERC sent ISO-NE a deficiency notice regarding the RTO’s proposed rule revisions for capacity auction values, the NEPOOL Participants Committee heard.
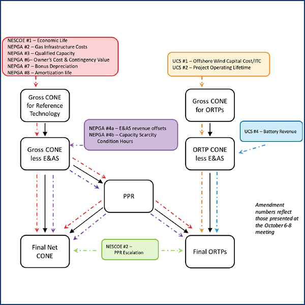
The NEPOOL Markets Committee reviewed proposals by ISO-NE and stakeholders to change the offer review trigger prices for renewables.
The NEPOOL Participants Committee approved its consent agenda and elected David Cavanaugh as chair at its final meeting of the year.
The NEPOOL Markets Committee passed a motion to update FCM parameters for the 2025/26 capacity commitment period and discussed Order 841.
The NEPOOL Markets Committee continued its discussion on Forward Capacity Market parameters for the 2025/26 capacity commitment period.
Want more? Advanced Search










